Tabla de Contenidos
~~SLIDESHOW~~
Rediseño de OpacMarc usando conceptos de FRBR
<html> <p><b>Fernando J. Gómez</b></p> <p>
<img src="http://catalis.uns.edu.ar/inmabb-106x100.png" style="float:left; margin-right: 0.5em;"> Instituto de Matemática de Bahía Blanca <br>(INMABB - Conicet / UNS)
</p>
<div style=“margin-top: 4em;”> II Encuentro Nacional de Catalogadores<br> Biblioteca Nacional, 25 de noviembre de 2009 </div> </html>
Requisitos:
- Acceso a OpacMarc, con la base demo de Litero (web o local).
- Acceso a Litero (web o local).
- Capturas de pantalla, por si no podemos mostrar los softwares.
- Firefox
- S5
OpacMarc
- Desarrollado en el INMABB, 2003-2005
- Usado en varias otras bibliotecas: Bahía Blanca, Argentina, Italia, …
¿Es OpacMarc un catálogo?
“El catálogo deberá ser un instrumento eficaz y efectivo que permita al usuario: encontrar […]; identificar […]; seleccionar […]; adquirir u obtener […]; navegar […]”
— IFLA, Declaración de Principios Internacionales de Catalogación (2009)
OpacMarc como ejemplo de OPAC con deficiencias
Ejemplos de búsquedas:
- Obras asociadas a un autor: Fainstein, Hofstadter, Shakespeare
- Manifestaciones asociadas a una obra: Gone with the wind, Macbeth
Mostrar deficiencias a nivel de recuperación y a nivel de display.
¿Por qué decimos que son deficiencias? ¿Estamos de acuerdo en que lo son? Recordar principios internacionales de catalogación (“un instrumento eficaz y efectivo…”). Precision & recall.
FRBR
Requisitos funcionales de los registros bibliográficos (IFLA, 1998).
Entidades del Grupo 1:
- Obra
- Expresión
- Manifestación
- Ítem (Ejemplar)
FRBR está “en el aire” desde hace unos 10 años. Ha permitido pensar, desde un marco conceptual más formal, ideas que están informalmente en el ambiente desde hace más de un siglo (Cutter, Lubetzky). Y ha sido uno de los motores que llevaron a RDA y los nuevos Principios Internacionales de Catalogación de IFLA. Pero la verdad es que, para ver en nuestros catálogos en línea lo que pedimos en la diapositiva previa (o al menos, una aproximación satisfactoria), nunca fue necesario recurrir a FRBR, ni esperar por años la elaboración, publicación y adopción de una nueva norma de catalogación (RDA).
Martha M. Yee
myee.bol.ucla.edu - UCLA Film & Television Archive
Algunos de sus trabajos:
- Improving Online Public Access Catalogs (con Sara Shatford Layne) – 1998
Una imagen del título de cada publicación?
Recomendaciones de M. Yee
¿FRBRización? ¿Cómo FRBRizo un OPAC?
En esencia:
- Integrar los registros de autoridad al proceso de búsqueda (capacidad de recuperar a partir de variantes).
- Organizar la visualización de manera racional: expresiones y manifestaciones de una obra juntas, agrupadas según el tipo de relación que las vincula con la obra, y separadas de las expresiones y manifestaciones de otras obras.
Idea general de sus recomendaciones, con énfasis en la búsqueda de obras.
¿Citar algún fragmento de “FRBRization”?
Las recomendaciones como desafío para catalogadores e informáticos.
Identificadores de obras en registros MARC
¿Cómo agrupamos expresiones/manifestaciones asociadas a una misma obra? ¿Cómo las distinguimos de las asociadas a otras obras?
Conceptos (aproximadamente) equivalentes:
- identificador de obra (Yee)
- work ID (Svenonius)
- asiento principal, main entry (AACR2)
- punto de acceso preferido [para una obra] (RDA)
Ojo que en RDA también se define Identifier for the Work, “A number or code uniquely associated with a work that serves to differentiate that work from other works”.
Breve recorrido por los ejemplos. Identificadores de un campo y de dos campos.
Decir algo sobre creación de “work clusters”?
1a. Obra representada
El R.B. representa una expresión de la obra:
<html> <div style=“font-family: monospace;”>
<b style="color: #00C;">245 00 $a Fahrenheit 9/11</b> / ...<br>
<br> <hr> <br>
<b style="color: #00C;">130 0# $a Star is born (Motion picture : 1954)</b><br> 245 02 $a A star is born / ...<br>
</div> </html>
1b. Obra representada
El R.B. representa una expresión de la obra:
<html> <div style=“font-family: monospace;”>
<b style="color: #00C;">100 1# $a Shakespeare, William, $d 1564-1616.<br> 240 10 $a As you like it.</b> $l German<br> 245 10 $a Wie es euch gefällt / ...<br>
<br> <hr> <br>
<b style="color: #00C;">100 1# $a Shakespeare, William, $d 1564-1616.<br> 245 00 $a Macbeth</b>
</div> </html>
2. Obra contenida (analítica)
El R.B. representa una obra que incluye una expresión/manifestación de la obra en cuestión:
<html> <div style=“font-family: monospace;”>
100 0# $a Miller, Arthur, $d 1915-<br> 245 04 $a The portable Arthur Miller / $c edited, and with an introduction by Harold Clurman.<br> ...<br> 505 0# $a Death of a salesman -- The crucible -- Incident at Vichy -- The price.<br> <b style="color: #00C;">700 12 $a Miller, Arthur, $d 1915- $t Death of a salesman.</b><br> ...
</div> </html>
3. Obra como materia
El R.B. representa una obra que trata acerca de la obra en cuestión:
<html> <div style=“font-family: monospace;”>
245 00 $a Twentieth century interpretations of Death of a salesman : $b a collection of critical essays / $c edited by Helena Wickham Koon.<br> ...<br> <b style="color: #00C;">600 10 $a Miller, Arthur, $d 1915- $t Death of a salesman.</b>
</div> </html>
4a. Obra relacionada
El R.B. representa una obra que está relacionada con la obra en cuestión:
<html> <div style=“font-family: monospace;”>
130 0# $a Gone with the wind (Motion picture)<br> 245 00 $a Gone with the wind / $c Selznick International Pictures, Inc. ; in association with ...<br> 500 ## $a Based on the novel by Margaret Mitchell.<br> ...<br> <b style="color: #00C;">700 1# $a Mitchell, Margaret, $d 1900-1949. $t Gone with the wind.</b><br>
</div> </html>
4b. Obra relacionada
El R.B. representa una obra que está relacionada con la obra en cuestión:
<html> <div style=“font-family: monospace;”>
100 1# $a Gershwin, George, $d 1898-1937.<br> 240 10 $a Selections; $o arr.<br> 245 10 $a Manhattan $h [sound recording] : $b music from the Woody Allen film ...<br> ...<br> <b style="color: #00C;">730 ## $a Manhattan (Motion picture)</b>
</div> </html>
Registros de autoridad
<html> <div style=“font-family: monospace;”>
<b style="color: #00C;">100 1# $a Tchaikovsky, Peter Ilich, $d 1840-1893. $t Shchelkunchik</b><br> 400 1# $a Tchaikovsky, Peter Ilich, $d 1840-1893. $t Cascanueces<br> 400 1# $a Tchaikovsky, Peter Ilich, $d 1840-1893. $t Casse-noisette<br> 400 1# $a Tchaikovsky, Peter Ilich, $d 1840-1893. $t Nusscracker<br> 400 1# $a Tchaikovsky, Peter Ilich, $d 1840-1893. $t Nutcracker<br>
</div> </html>
Registros de autoridad
<html> <div style=“font-family: monospace;”>
<b style="color: #00C;">130 #0 $a Gone with the wind (Motion picture)</b><br> 430 #0 $a GWTW<br> 430 #0 $a G.W.T.W.<br>
</div> </html>
Litero
Combinando:
- experiencia con OpacMarc
- deseo de contar con mejores catálogos
- recomendaciones de M. Yee
- mejores herramientas informáticas
- II Encuentro Nacional de Catalogadores
… llegamos a Litero
- Litero no es una modificación de OpacMarc, sino un nuevo OPAC, escrito desde cero.
- Litero es por ahora un prototipo, que sólo implementa parte de la funcionalidad deseada, pero que ya ofrece varios elementos como para experimentar.
¿Cuáles son las mejoras?
Volvamos a los ejemplos anteriores…
Volver a los ejemplos iniciales, ahora en Litero.
- Obras asociadas a un autor: Fainstein, Hofstadter, Shakespeare
- Manifestaciones asociadas a una obra: Gone with the wind, Macbeth
Organización de listas. Compresión de listas largas.
Cambios en la interfaz
Otras modificaciones:
- Ajax
- Referencias de “véase” y “véase además”
- Más índices
- Términos vinculados jerárquicamente
- Mostrar lo nuevo de la interfaz.
- Ajax ⇒ semejanzas con catálogo de fichas.
- Jerarquías: ver bajo “Argentina”. El problema de “Argentina — History.”
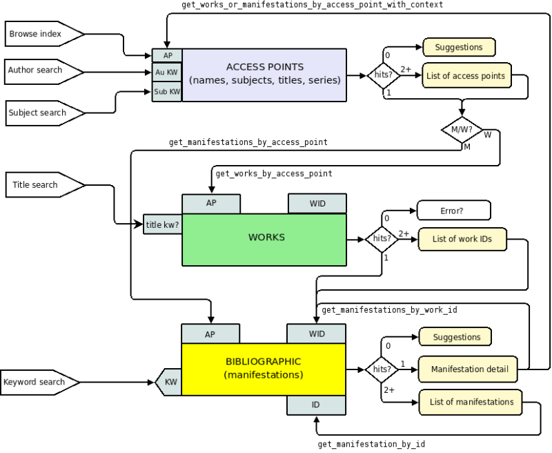
¿Qué hay detrás?
¿Qué hay detrás?
Herramientas usadas
| OpacMarc | Litero | |
|---|---|---|
| Programación en el servidor | WXIS | Python |
| Framework para desarrollo web | (Ninguno) | Django |
| Programación en el cliente (JavaScript) | (Uso escaso) | Ext JS, Ajax |
| Bases de datos | CDS/ISIS | Malete |
Logos de Django, Ext JS, Python?
Próximos pasos
- Publicar código y documentación
- Implementar la funcionalidad que ya tenía OpacMarc
- Resolver cuestiones de diseño
- Agregar funcionalidad esperable de una aplicación web
- Testeo, validación
Conclusiones
- Litero como herramienta para experimentar, enseñar y aprender conceptos de catalogación
- Hay un terreno para explorar… ¿no vamos a explorarlo?
- Cómo me gustaría que viesen a Litero: no necesariamente como un OPAC para usar en su biblioteca, pero sí tal vez para experimentar, enseñar, aprender.
- Acompañamiento!



